一、功能介绍
店铺在经营过程中会遇到管理员(负责人)变动的情况,以往需要找客服走流程,现在可以自助更换店铺管理员。
二、使用目的
当店铺需要更换管理员时,可自助更换,安全又高效
三、操作路径
商家端:商家后台 → 店铺设置 → 店铺管理员
四、使用教程
第一步:店铺设置页点击更换按钮(管理后台)
在店铺设置页找到店铺管理员,点击“更换”按钮。
特别注意:
1、需要原店铺管理员验证通过才允许更换
2、30天内仅允许更换1次
3、老账号会有弹框提示,账号升级后才可更换
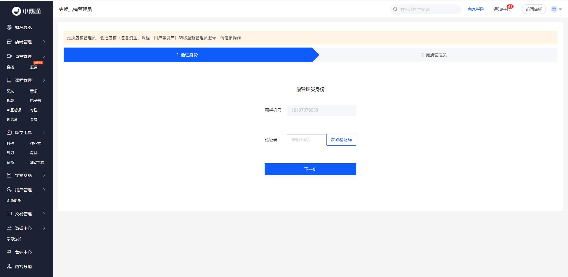
第二步:管理员身份验证
1、原店铺管理员的身份验证,需要填入手机验证码
2、新店铺管理员的身份验证,需要填入手机验证码
特别注意:新店铺管理员的手机号,必须已经在小鹅通注册,若未注册请提前注册
第三步 需与流程图中的名称保持一致
更换成功后,系统自动跳转至登录页面,此时可用新店铺管理员账号登录查看店铺

扫码咨询